Digitaler Infektionsschutz mit CISS@SurvNet
Breadcrumbs

2.2 Testphase

Auch in der Testphase ist Ihr System schon voll einsatzbereit.

Um alle Funktionen - und speziell auch die Seite der Betroffenen bei Kommunikation und digitalem Fragebogen - transparent testen zu können, sollten Sie mindestens einen Testfall anlegen, in dem Sie Kontaktdaten hinterlegen (vor allem E-Mail Adresse bzw. Mobilfunknummer für Live-Tests), auf die Sie Zugriff haben.

Anmerkung: Die Rückmeldung der erhobenen Daten erfolgt bereits über das DEMIS Produktivsystem. Die angelegten Testfälle können Sie anschließend einfach wieder löschen.

2.2.1. Anlegen eines Testfalls

Sie müssen zunächst eine Testperson mit den entsprechenden Kontaktdaten anlegen.

a. Personenakte anlegen

Gehen Sie dafür auf das SurvNet Menü links oben dann auf:

NEU > Adresse > Person

und bestätigen mit OK.

image-20240530-155740.png

Nun öffnet sich eine neue (leere) Personenakte.

b. Daten eingeben

Folgende Daten müssen mindestens eingegeben werden, damit CISS@SurvNet mit dem Fall arbeiten kann:

  • Vorname und Familienname

  • Geburtsdatum

  • Anschrift

    • BEACHTEN: Die Adresse und PLZ muss sich im Zuständigkeitsbereich Ihre Gesundheitsamtes befinden

  • E-Mail Adresse und / oder Mobilfunknummer

    • für den Test über die digitale Kontaktaufnahme per E-Mail oder SMS (E-Mail empfohlen).

    • BEACHTEN: Bitte geben Sie immer mindestens ein '0' bei der Telefonnummer ein. Das hat Gründe, die technisch in SurvNet begründet liegen.

    • Für den alternativen Test über die Zusendung per Post sind natürlich Postlaufzeiten zu berücksichtigen und wir müssen das entsprechende Schreiben zunächst abstimmen. Für die Testphase sollte deshalb zunächst der digitale Ablauf genutzt werden, da hier der ganze Prozess in einem Ablauf (ca. 5 Minuten) durchgespielt werden kann.

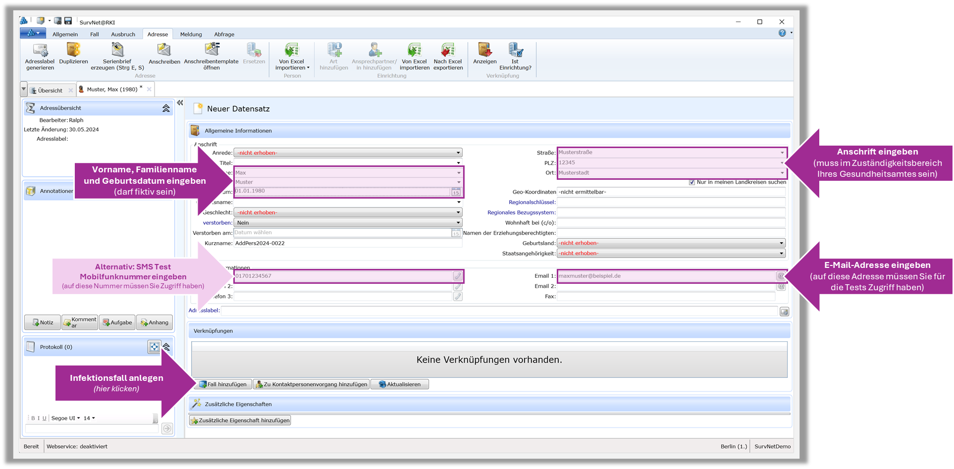
image-20240530-161806.png
Eingeben der Daten für den Testfall
(Klicken für Vergrößerung)

c. Infektionsfall anlegen

Um der Person eine Fallakte einer Infektion hinzuzufügen, klicken Sie zunächst auf “Fall hinzufügen”:

image-20240530-161953.png
vgl. Bildausschnitt oben

Als Testfall bietet sich eine Covid-19-Infektion an. Wählen Sie deshalb im folgenden Fenster “COVID-19” und klicken dann auf OK.

image-20240530-162322.png
Einen Covid-19 Infektionsfall anlegen

Nun öffnet sich eine unausgefüllte Fallakte für eine Covid-19-Infektion, die zu der entsprechenden Person gehört.

image-20240530-162725.png
Eine leere Covid-19-Fallakte

2.2.2 Testlauf durchführen

Bis zu diesem Punkt ist das Vorgehen unabhängig davon, um welche Krankheit es sich bei dem Vorgang handelt. Bei der Auslösung der Kommunikation mit Versand des Fragebogens (Link bzw. QR Code) an die Betroffenen, muss nun unterschieden werden, ob es sich um eine Krankheit im Rahmen des §6 IFSG oder §7 IFSG handelt.

An dieser Stelle ist der weitere Ablauf vollkommen identisch mit der Bedienung im Live-Betrieb mit echten Fällen. Für den weiteren Ablauf nutzen Sie deshalb einfach die Beschreibung unter 1. Bedienungsanleitung


§6 IFSG

§7 IFSG

Auszug der wichtigsten Krankheiten

  • Covid-19

  • Hepatitis B

  • Hepatitis C

  • Windpocken

  • Keuchhusten

  • Influenza

  • Campylobacter

  • RSV

  • Rotavirus

  • Norovirus

  • E. Coli enteritis

  • Salmonellose

Direkter Link zur Bedienungsanleitung

1.1 Anleitung für §6 IFSG
(Meldeportal)

1.2 Anleitung für §7 IFSG (Aufgabenschnittstelle)

Sobald die Testläufe in der Live-Umgebung zu Ihrer Zufriedenheit verlaufen sind, können Sie mit CISS für SurvNet in den Produktivbetrieb übergehen.

Bei weiteren Fragen melden Sie sich jederzeit und gerne unter kunden@krauth-digital.de.