Digitaler Kollege für ISGA - Infektionsschutz
Breadcrumbs

0. KURZ-ANLEITUNG des Digitalen Kollegen in ISGA

Sind Sie schon mit der Bearbeitung meldepflichtiger Krankheiten in ISGA vertraut? Dann erläutern wir Ihnen hier nur noch, wie der Digitale Kollege Ihnen dabei hilft.

Eine ausführlichere Beschreibung der Anwendung in ISGA inkl. Anlage von Personen- und Falldatensätzen finden Sie aber der Nummer 1. Meldepflichtige Krankheiten


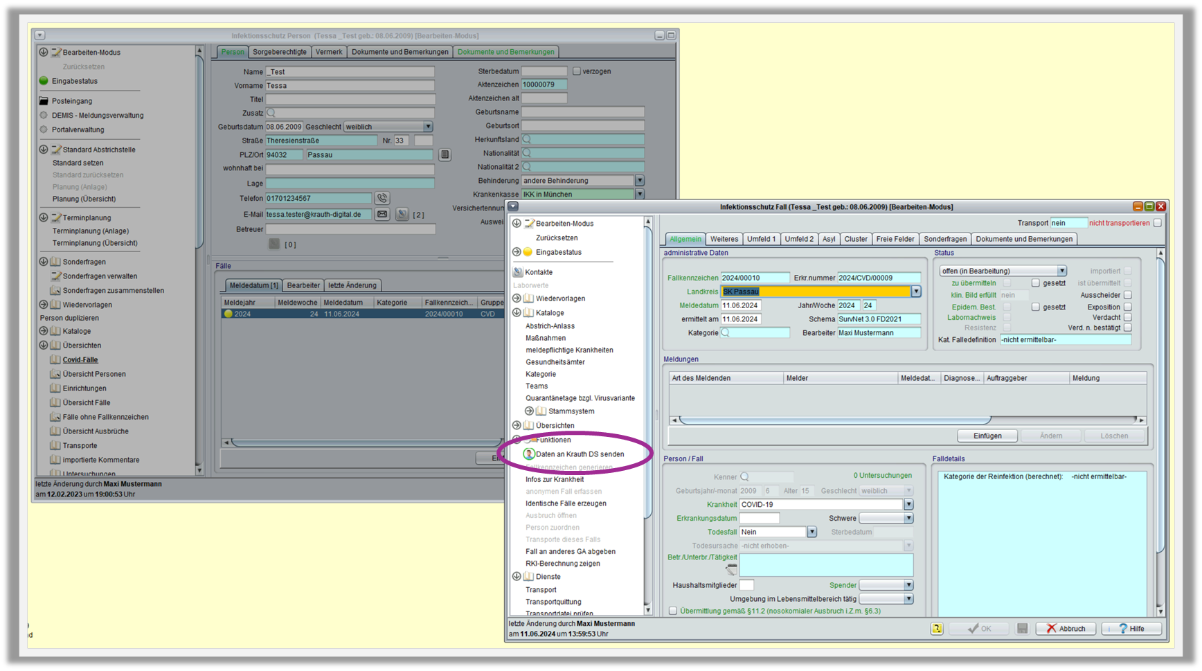
1. Personen- und Fallakte

Liegt Ihnen ein Fall einer meldepflichtigen Krankheit vor, so existiert dafür in ISGA in aller Regel eine Personenakte der betroffenen Person. Innerhalb dieser Personenakte sollte dann ein Fall für die entsprechende Krankheit angelegt sein → Fallakte.


image-20240611-123443.png
Personenakte und Covid-19 Fallakte in ISGA

2. Kontaktaufnahme mit Betroffenen - Auslösung des Digitalen Kollegen

Haben Sie sich für die Unterstützung des Digitalen Kollegen entschieden, so konfigurieren wir diesen mit Ihren individuellen Texten und Formularen für Sie. Das bedeutet, dass anschließend die konfigurierten Aufgaben ganz einfach durch wenige Klicks erledigt werden können.

So wie bei der digitalen Kontaktaufnahme mit den Betroffenen:

image-20240611-123321.png
Der Digitale Kollege in der Fallakte im Infektionsschutz in ISGA

Mit einem Klick auf image-20240611-123719.png lösen Sie die direkte Kontaktaufnahme mit den Betroffenen aus. Abhängig von Ihrer Konfiguration und den vorhandenen Kontaktdaten wird die betroffene Person per E-Mail, SMS oder auch E-Post Brief kontaktiert und zum Ausfüllen des digitalen Fragebogens für die entsprechende meldepflichtige Krankheit aufgefordert.

→ E-Mail, SMS oder EPost-Brief

Hier ein Beispiel für eine Kontaktaufnahme via E-Mail (eines fiktiven Gesundheitsamtes)

image-20240611-125842.png
Dies ist nur ein fiktives Beispiel: Texte und Gestaltung legen wir mit Ihnen zusammen fest

Über den enthaltenen Link, gelangt die kontaktierte Person auf den digitalen Fragebogen. Auch per SMS kann ein solcher Link übermittelt werden. Bei der EPost Option erstellen wir einen individuellen QR Code für den Fall und integrieren diesen in das Anschreiben, das anschließend von der EPost gedruckt, kuvertiert und versendet wird.

→ WICHTIG: Digitale Kontaktdaten

Für die Digitalisierung ist das Vorliegen von digitalen Kontaktdaten natürlich entscheidend. Achten Sie deshalb darauf, dass diese im folgenden Feld eingetragen und korrekt sind. So kann der Digitale Kollege auf diese zugreifen und automatisch (nach von Ihnen bestimmten Regeln) das passende Medium wählen.

image-20240611-141850.png
hier digitale Kontaktdaten eintragen

Sollten diese beiden Felder leer sein, greift der Digitale Kollege in der Standardkonfiguration auf die postalische Adresse zurück und sendet über die EPost einen Brief mit QR Code an die betroffene Person.


3. Digitaler Fragebogen

Hier ein Beispiel für einen digitalen Covid-19 Fragebogen:

image-20240611-133159.png
Auch den digitalen Fragebogen passen wir individuell für Sie an.

Sobald die betroffene Person den Fragebogen ausgefüllt hat, sendet sie ihn ab und der Digitale Kollege übermittelt die Antworten zurück nach ISGA.

→ Verfügbare Infektionskrankheiten

Für alle Infektionskrankheiten können Fragebögen gestaltet werden und liegen größtenteils bereits vor. Die derzeit wichtigsten verfügbaren Krankheiten haben wir hier für Sie zusammengefasst:

Alle Krankheiten sind umsetzbar! Derzeit Fragebögen verfügbar für:

   Covid-19

E. Coli enteritis

   Influenza

Salmonellose 

   Windpocken

Hepatitis B

   RSV

Hepatitis C

   Rotavirus

Campylobacter

   Norovirus

Keuchhusten

4. Einlieferung und Übernahme der Daten in ISGA

Im Posteingang (bzw. DEMIS Meldungseingang) erscheinen die eingelieferten Antworten der ausgefüllten Fragebögen:

image-20240611-135900.png

Hier nutzen Sie die Ihnen bekannten ISGA-Funktionen, um die Angaben in die Personen- und Fallakte zu übernehmen:


image-20240611-140204.png


Damit hat der Digitale Kollege seine Aufgaben abgeschlossen und Sie haben mit wenigen Klicks automatisch die Betroffenen kontaktiert, ihnen den digitalen Fragebogen übermittelt und nach dessen Ausfüllen die Angaben schnell in ISGA übernommen. So dauert eine Fallbearbeitung nur wenige Minuten und für geübte ISGA Nutzer und Nutzerinnen nicht mal das!

Sollten Sie Fragen zu den Abläufen und weiteren Möglichkeiten des Digitalen Kollegen haben, melden Sie sich gerne jederzeit unter kontakt@krauth-digital.de oder 030 / 7543 9119-0.

Vielen Dank,
Ihr Krauth DS Team